客户管理操作指南
1、应用场景
对客户信息进行管理,可新增客户、设置客户等级、联系人信息、银行账户和销售人员等信息,方便开单时自动匹配销售信息。
2、主要操作
2.1 新增客户
打开【资料】-【客户管理】,点击【新增】。

在弹框内输入客户信息、联系人地址等信息(*为必填项);完成后点击【保存】
①
客户类别支持多级分类,可点击下拉框中的【新增类别】,也可在【辅助资料】-【客户类别】中新增及管理
② 期初应付款与期初预付款为选填,两者之间的差额为期初往来余额:若期初应收款>期初预收款,则差额作为应收款进行核销,反之则作为预收款进行核销
③ 若录入多个联系人,则默认第一个联系人为“首要联系人”
④ 如客户与供应商是同一个人,可点击【保存并生成供应商】
2.2 客户信息查询
在查询栏可筛选客户类别,在搜索框输入客户编号、名称等信息对客户进行模糊搜索;当勾选【包含销售人员查询】时,
可输入销售员查询出销售绑定的客户。

2.3 客户编辑与删除
点击客户列表左侧的修改图标,可打开编辑界面进行修改。

点击删除图标 可删除对应客户,也可一次勾选多行并点击右上角【删除】进行批量删除;若客户已发生业务往来,则不能进行删除操作。

2.4 客户等级
对客户设置客户等级,则该客户可以享受对应级别的价格,对应关系如下:

2.5 批量导入/导出客户信息
● 导入:客户信息可通过Excel表格进行导入,点击【导入】-【下载】模板,批量填写客户信息后可上传并导入
● 
导出:点击【导出】,则可导出系统内目前看到的客户信息Excel文件,也可只勾选已部分导出
2.6 客户禁用/启用
● 选中某一客户,点击【禁用】,则该客户不能被选中参与其他单据业务的往来,状态栏也会显示未开启状态
● 如需启用某客户,则选中后,点击【启用】即可
下面讲解一下用FineReport 11.0开发精斗云云进销存系统-客户管理模块,如果你想开发什么功能,首先需要你了解他的功能以及解决哪些问题,也就是说以业务需求导向,以解决实际用户痛点为目标去开发这套系统,所以今天选择了金蝶的精斗云云进销存系统作为实战案例,来带领同学们,快速入门FineReport 11.0,以及如何用FineReport 11.0零代码用去开发这套系统,本次课程主要是讲解客户管理模块,你将学会FineReport 11.0从普通报表到填报表,从移动端到PC端,都会有实际到。
下面是精斗云云进销存系统客户管理模块的操作指南
知识点掌握技术要点:
1. 金蝶精斗云客户管理模块功能讲解
2. 金蝶精斗云数据库表创建实操实操
2.1 金蝶精斗云数据库建立实操
2.2金蝶精斗云数据客户表以及建立实操
2.3金蝶精斗云数据数据库数据字典制作实操
2.4金蝶精斗云数据库SQLite版本制作实操
2.5金蝶精斗云数据库SqlServer版本版本制作实操
2.6金蝶精斗云数据库mySQL版本版本制作实操
3. 客户管理模板创建实操
1、 客户管理模板新增制作实操
2、 客户管理数据集制作实操
3、 客户管理参数模板制作实操
4、 客户管理参数模板里面的文本控件,单选控件,下拉框控件运用实操
5、 客户管理部分属性编辑后立即查询实操
6、 客户管理列表属性,编辑后即可变更案例实操
7、 客户管理列表隔行显示不同的颜色实操
8、 客户管理列表页面选中行显示黄色颜色实操
9、 银行账号,手机号加密,收货地址等加密显示实操
10、 鼠标放在图片上时,自定义显示一些内容
11、 下拉树控件实操
12、 下拉框旅行设置自定义实操
13、 客户编号自动新增编号实操
14、 CONCATENATE(left(a1,3),"*****",right(a1,4))
4. 客户管理子模板编辑模板创建实操
5. 删除客户管理信息需要二次确认实操
6. 导入和导出功能实操
下面是具体操作实操
2.金蝶精斗云数据库表创建实操实操
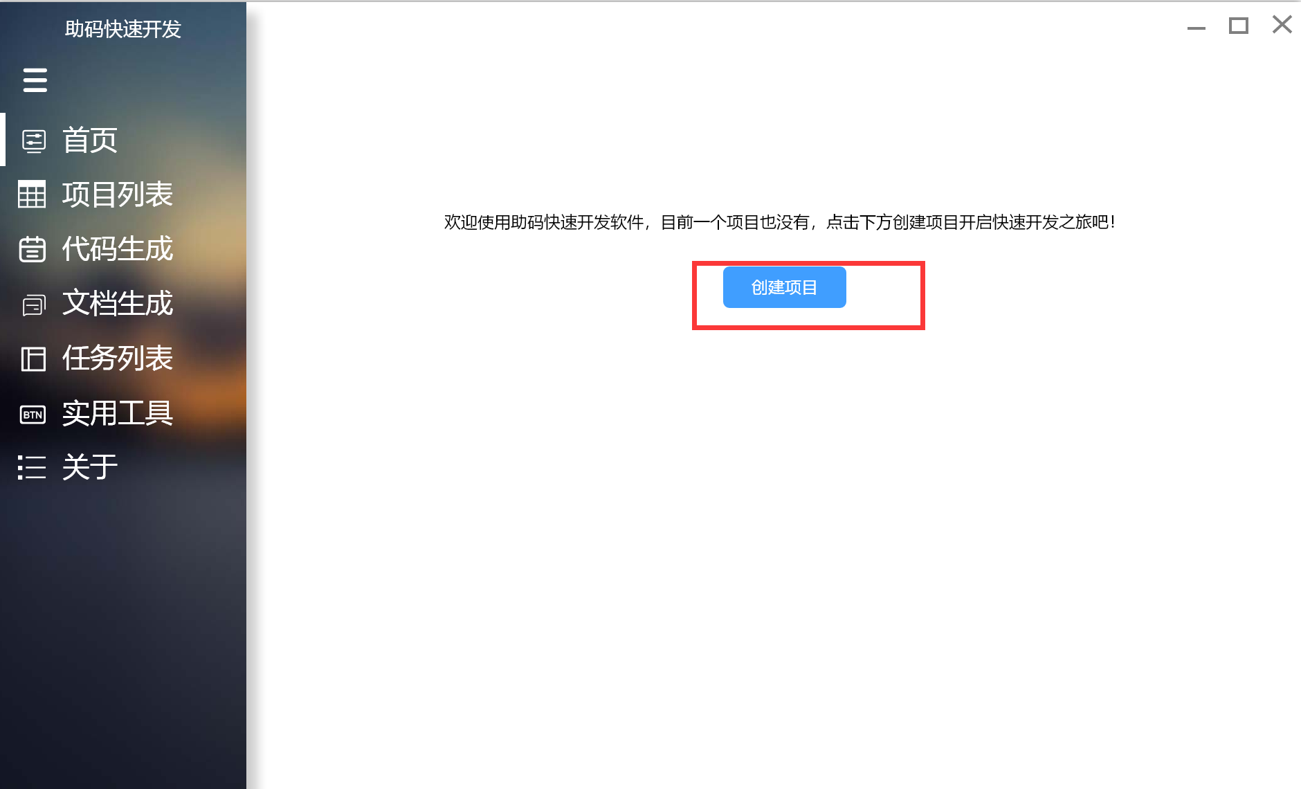
1. 打开助码软件(助码软件主要作用创建数据库以及数据表以及自动生成数据库字典,如果有的同学不需要的,可以直接在数据库里面直接创建,此步可以省略),点击创建项目(没有这个软件可以从资料里面或者助教老师那里索取)

2. 在项目名称和项目标题分别输入jdy,以及项目标题输入精斗云

3. 数据库,选择任意一种即可,本次实操是SQLserver

4. 数据源输入127.0.0.1,用户名和密码输入自己的数据库密码即可,点击链接显示成功,代表成功链接数据库,点击保存即可就会回到图二的界面


5. 点击项目列表,然后点击部署
6. 点击部署后,会显示部署成功提示

7. 重启程序后,点击启动项目,然后点击打开

8. 点击登录

9. 点击数据设计-表-新建

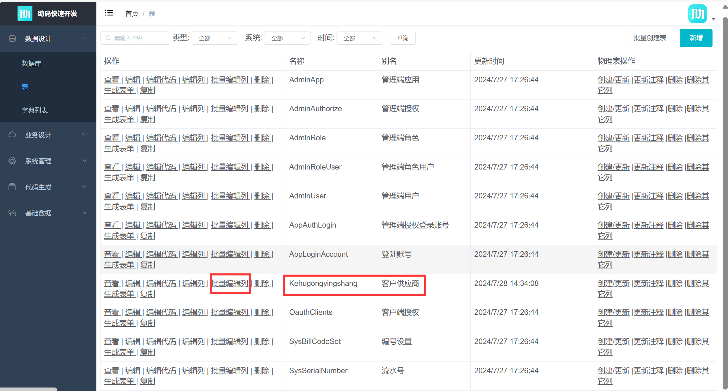
10. 在表显示名和标识名称里输入客户供应商和表明,这里输入中文拼音(以后大部分字段都将使用中文拼音取代表名)
,输入点击保存即可完成客户表的建立(为什么叫客户供应商,因为客户和供应商将在一个表里面,)

找到刚刚建好的客户供应商表,并点击批量编辑列

如果你不想从头创建进销存的数据库和数据表,那就先下载好模板文件包(带有com.nspace.jdy的字样),具体操作如下:
1. 下载好助码软件
2. 运行助码软件-点击创建项目

3. 在项目名称和项目标题输入自定义的名字,不一定要输入jdy,精斗云三个字,创建类型选择模板文件包创建,
选择模板包(可以资料库下载或者发邮箱15361321720@qq.com)

4. 配置一下数据库类型,数据源,用户名和密码,数据库的名称默认和项目名称一样,配置好,点击保存
5. 
6. 点击项目列表,然后点击部署

1. 点击部署后,会显示部署成功提示

2. 重启程序后,点击启动项目,然后点击打开

3. 点击登录

4. 点击数据设计-表-新建

5. 在表显示名和标识名称里输入客户供应商和表明,这里输入中文拼音(以后大部分都将使用中文拼音取代表名,方便大家记忆),
输入点击保存即可完成客户表的建立(为什么叫客户供应商,因为客户和供应商将在一个表里面,)

6. 下面继续创建客户供应商表里面的字段-点击表-找到客户供应商-批量编辑列

类别管理操作指南
1、应用场景
设置客户/供应商/商品/支出/收入类别,方便给子账号设置查看数据的权限。
2、主要操作
2.1 通用类别管理
● 类别管理包括客户类别、供应商类别、商品类别、支出类别和收入类别,可通过页签进行类别管理页面的切换
● 与基础资料表格的操作相似,可对所有类别进行【新增】、【编辑】和【删除】等,若某类别已在系统内录入过相关单据业务,则不允许删除
● 客户/供应商/商品类别支持多级设置,支持/收入类别仅支持设置一级

2.2 类别多级设置
若要调整某类别的“上级分类”,需点击修改按钮,选择上级分类,再输入子类别名称并保存。

2.3 导入类别
客户/供应商/商品的类别若比较多时,可不用一个个手工新增;在导入客户资料/供应商资料/商品资料时填写类别,可以自动同步过来。
以客户举例:导入模板填写客户类别
导入客户后,客户类别自动同步过来

类别管理我们需要做哪些功能和需要
掌握哪些制作技巧
1. 在jdy的数据库里面新增数据表(客户类别,供应商类别,商品,支出,收入为同一个数据表)
2. 填报模板制作
3. 预览模板制作
4. 按照类别名称查询(模糊查询)
5. 子级修改模板制作
6. 删除类别实操
7. 状态变更后,无需点击保存就执行保存事件的实操
怎样设置让显示的电话号码,中间四位是*号?
CONCATENATE(left(F2,3),'****',right(F2,4))
由于字数有限,如果需要更多的资料,请联系这位老师:V:FRplus8888(需备注获取fineReoprt学习资料)
另外使用fr开发了很多看板,供大家参考





由于字数有限,如果需要更多的资料,请联系这位老师:V:FRplus8888(需备注获取fineReoprt学习资料)