帆软社区
首页
服务平台
文档
学院
问答
论坛
认证
招聘
任务
市场
登录
tab索引写的不对吗?跳转有问题
关注问题
请
登录
后使用快捷导航
没有帐号?
立即注册
用户操作
任务管理
我的任务
详情
摇摇乐
大转盘
许愿墙
积分商城
每日签到
设置
我的收藏
退出
腾讯QQ
微信登录
提问
tab索引写的不对吗?跳转有问题
FineReport
百煮味香
发布于 2022-6-18 10:30
1min目标场景问卷
立即参与
回答问题
关注问题
悬赏:
3
F币
+ 添加悬赏
举报
提示:增加悬赏、完善问题、追问等操作,可使您的问题被置顶,并向所有关注者发送通知
取消
发布回答
共2回答
最佳回答
0
用户6NWif5139660
Lv6
资深互助
发布于2022-6-18 10:37(编辑于 2022-6-18 10:38)
https://help.fanruan.com/finereport/doc-view-2099.html
评论
取消
评论
最佳回答
0
CD20160914
Lv8
专家互助
发布于2022-6-18 10:37(编辑于 2022-6-18 10:46)
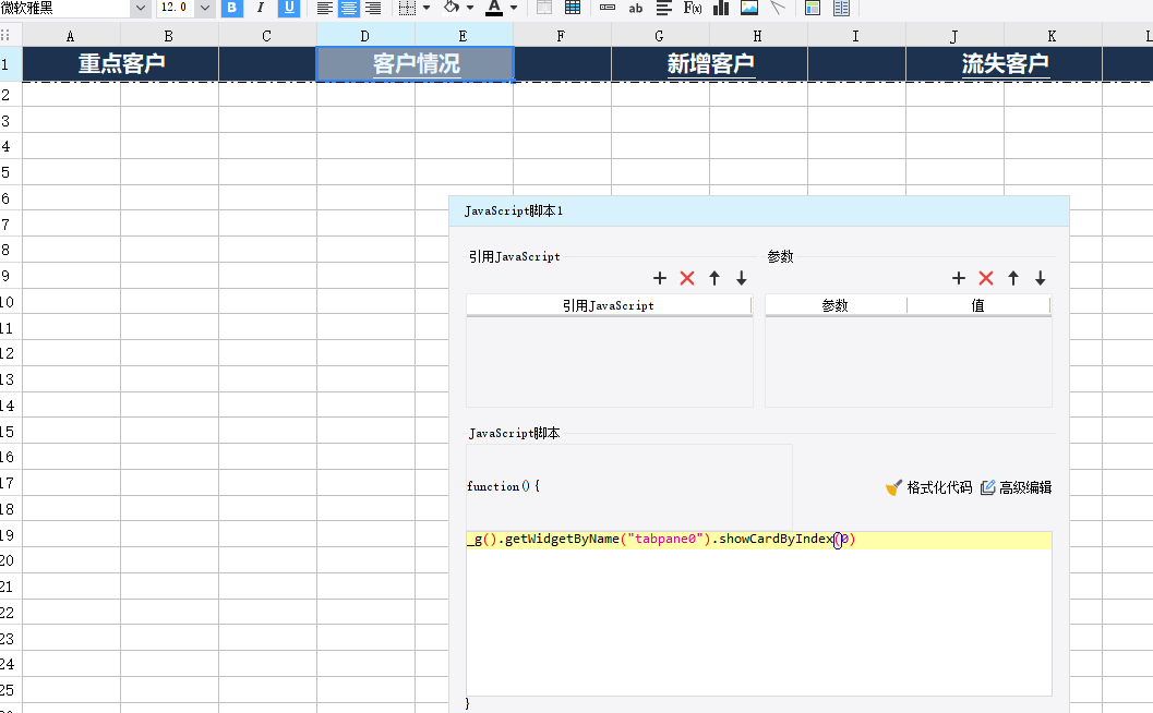
你是不是用的tab块呢。。把它高度设置了0?
评论
举报
收起评论
(3)
百煮味香(提问者)
对 在做考核 题目要求的
回复
2022-06-18 10:43
取消
回复
CD20160914
回复 百煮味香(提问者)
你要有tab块才可以呀。然后你设置它的高度为0就行了。如果你都没有tab 块。你这样跳转肯定要报错了。语句是正确的。只要你有tab块就行了
回复
2022-06-18 10:45
取消
回复
CD20160914
回复 百煮味香(提问者)
看上面截图。这里设置为0
回复
2022-06-18 10:46
取消
回复
取消
评论
3
关注人数
253
浏览人数
最后回答于:
2022-6-18 10:46
活动推荐
更多
2025 FineBI财务分析挑战赛预热报名!高额奖金等你来 ...
【FineBI免费新手打卡营】七天掌握FineBI6.1基础功能
【FineDataLink学习路径】助您轻松入门数据开发
热门课程
更多
FineBI6.X零基础入门
免费
学习
悬赏者(2)
珠珠
2 F币
传说哥
1 F币
+添加悬赏
撤回悬赏(2)
珠珠
2 F币
撤回
传说哥
1 F币
撤回
关闭
添加悬赏
增加悬赏可以吸引更多人来回答
悬赏金额:
添加悬赏可以用微信、支付宝、F币进行支付
悬赏添加后无法取消悬赏
采纳回答时,悬赏将发放给被采纳的回答作者
自己提问自己采纳自己不会获得悬赏
金额不足
确定
取消
请选择关闭问题的原因
重复提问
涉及帆软认证考题
垃圾信息、广告等违规信息
其他
确定
取消
返回顶部