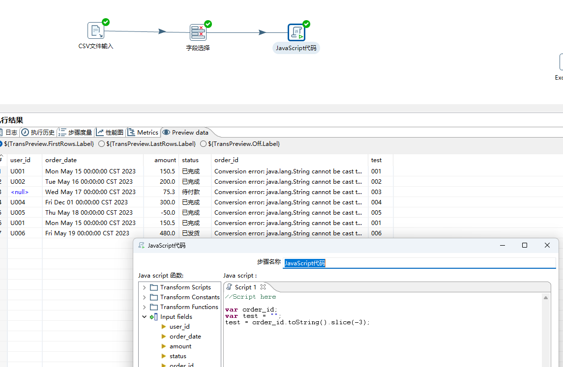
要这样
var order_id; // 声明输入字段(必须!)
var test = order_id.slice(-3);
其实在kettle中使用,最标准的写法是要生声明的,这个是真正好用的时候,不会发生版本不同造成报错的情况!!
// 所有输入字段都要声明!
var order_id; // String
var create_date; // Date
var amount; // Number
// 然后再安全使用
var suffix = order_id ? order_id.slice(-3) : "";
var year = create_date ? create_date.getFullYear() : null;

